
📋 QUICK INFO: File size: 11.8 MB
📝 DESCRIPTION: QueueMonitor keeps a constant watch on your MSMQ and its queues, and sends alerts or performs automatic fixes whenever something is wrong.
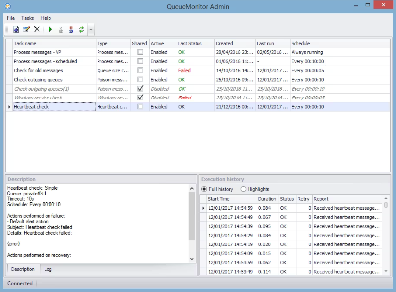
Key benefits of MSMQ monitoring
Find out as soon as something is wrong with your MSMQ.
Automatic actions can fix some problems without admin intervention.
Heartbeat checks can also include your application to monitoring.
QueueMonitor is not a generic monitoring tool with few simple MSMQ checks added afterward, it was made specifically for MSMQ monitoring, and can detect and handle queueing specific problems like poison messages, dead letter messages, etc.
Monitoring multiple machines from single admin interface.
Professional edition
QueueMonitor Professional allows you to automatically process messages and integrate various external systems using files, HTTP, SQL database, FTP, without any coding on your part.
Key benefits of MSMQ automation
Process messages without writing any code.
Conditional processing based on message content.
Periodic backups.
Parse JSON and XML messages to extract important business data.
Modify messages.
Macro based operations.
Route messages to other queues.
Integration with external services
Built-in integrations without any programming on your part.
Integrate SQL Server and MSMQ in both directions.
Folder watching for file-based integrations.
Sending to FTP server or invoking HTTP requests.
Integration with command line applications.
https://www.cogin.com/QueueMonitor/history.php
————————————*****————————————
💾 QueueMonitor Professional 1.6.36 (12 MB)
🔗NitroFlare
https://nitroflare.com/view/7E8BF0D21C32C58/QueueMonitor.Professional.1.6.36.rar?referrer=1635666
🔗RapidGator
https://rapidgator.net/file/0cee62b202e2addaa63bf1cd4313e5d3/QueueMonitor.Professional.1.6.36.rar








